HOUDINI PROCEDURAL CORAL REEF
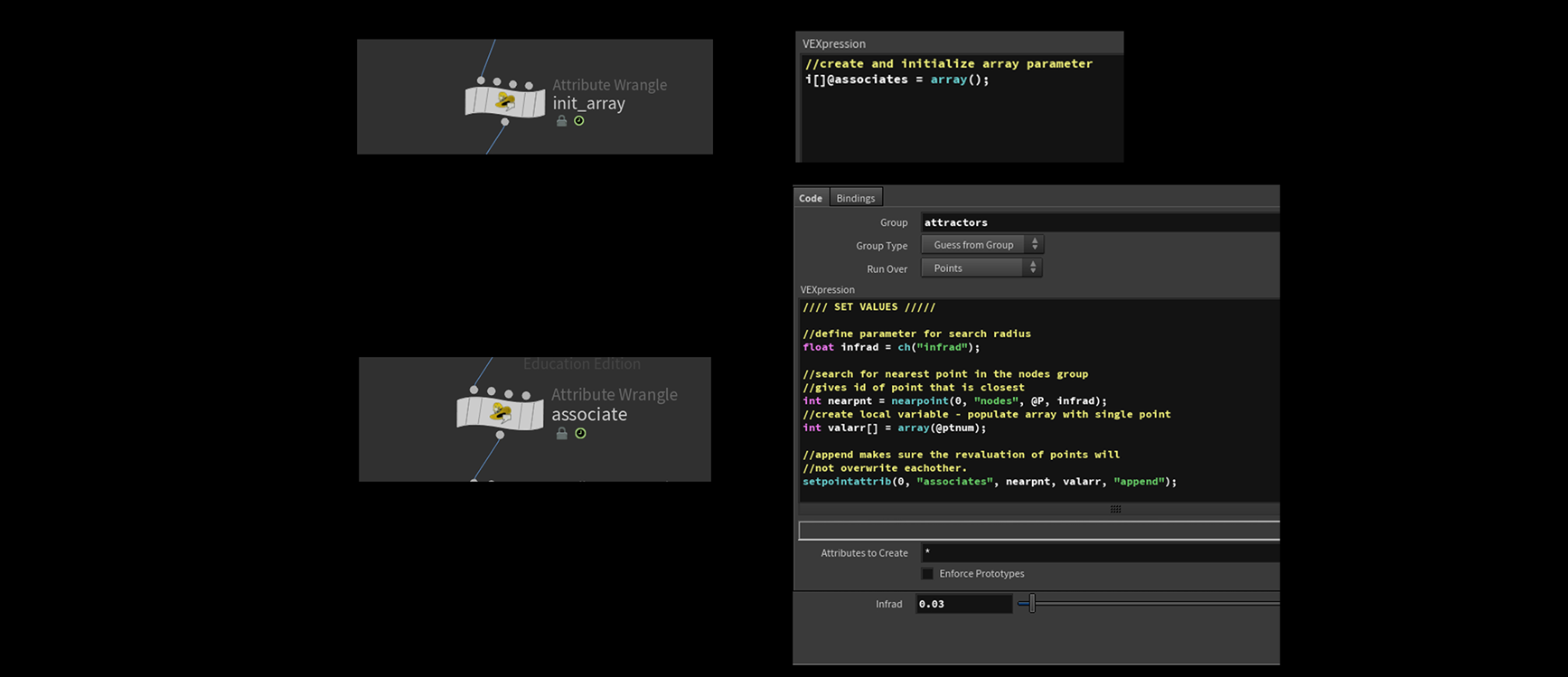
For this assignment I decided to utilize one of Houdini’s more intuitive tools – vex. This C-based code is used throughout Houdini to create complex algorithms and fractals to the simplest of tasks in the fastest manner. Below I will walk you through on how I utilized this powerful tool to generate procedural assets for a coral reef.
A resource I used to get started and to better understand the structure and growth behavior of the different types of coral:
The Algorithmic Beauty of Seaweeds, Sponges and Corals | By: Bearbeitet von Jaap A Kaandorp + Janet E Kübler
TECHNICAL BREAKDOWN












TECHNICAL PDF DOWNLOAD:
